Hardware Devicemap Serialcomm . Web you can see the complete list of com ports connected in windows under the registry key. It's available now in windows, getcommports can directly return a list of comm ports. Gets an array that contains. Web this function obtains the com port numbers from the hklm\hardware\devicemap\serialcomm. The name of the entry value is. Web writes an entry value under the \registry\machine\hardware\devicemap\serialcomm key. Web it does so by enumerating the serial ports that are configured under hkey_local_machine\hardware\devicemap\serialcomm. Web serial port information is held in the registry under the key hkey_local_machine\hardware\devicemap\serialcomm. Web 2) open regedit.exe and go to the location hkey_local_machine\hardware\devicemap\serialcomm.
from blog.csdn.net
Web this function obtains the com port numbers from the hklm\hardware\devicemap\serialcomm. The name of the entry value is. Web 2) open regedit.exe and go to the location hkey_local_machine\hardware\devicemap\serialcomm. Web you can see the complete list of com ports connected in windows under the registry key. It's available now in windows, getcommports can directly return a list of comm ports. Web serial port information is held in the registry under the key hkey_local_machine\hardware\devicemap\serialcomm. Web writes an entry value under the \registry\machine\hardware\devicemap\serialcomm key. Web it does so by enumerating the serial ports that are configured under hkey_local_machine\hardware\devicemap\serialcomm. Gets an array that contains.
Delphi
Hardware Devicemap Serialcomm It's available now in windows, getcommports can directly return a list of comm ports. Web serial port information is held in the registry under the key hkey_local_machine\hardware\devicemap\serialcomm. Gets an array that contains. Web 2) open regedit.exe and go to the location hkey_local_machine\hardware\devicemap\serialcomm. Web writes an entry value under the \registry\machine\hardware\devicemap\serialcomm key. Web you can see the complete list of com ports connected in windows under the registry key. Web it does so by enumerating the serial ports that are configured under hkey_local_machine\hardware\devicemap\serialcomm. It's available now in windows, getcommports can directly return a list of comm ports. Web this function obtains the com port numbers from the hklm\hardware\devicemap\serialcomm. The name of the entry value is.
From www.instructables.com
Raspberry Pi at Work Serial Console Server 20 Steps Instructables Hardware Devicemap Serialcomm Web writes an entry value under the \registry\machine\hardware\devicemap\serialcomm key. Web it does so by enumerating the serial ports that are configured under hkey_local_machine\hardware\devicemap\serialcomm. Web 2) open regedit.exe and go to the location hkey_local_machine\hardware\devicemap\serialcomm. Web serial port information is held in the registry under the key hkey_local_machine\hardware\devicemap\serialcomm. It's available now in windows, getcommports can directly return a list of comm ports.. Hardware Devicemap Serialcomm.
From github.com
Virtual Serial Ports · Issue 999 · serialport/nodeserialport · GitHub Hardware Devicemap Serialcomm Web you can see the complete list of com ports connected in windows under the registry key. Web 2) open regedit.exe and go to the location hkey_local_machine\hardware\devicemap\serialcomm. The name of the entry value is. Web it does so by enumerating the serial ports that are configured under hkey_local_machine\hardware\devicemap\serialcomm. Web this function obtains the com port numbers from the hklm\hardware\devicemap\serialcomm. Gets. Hardware Devicemap Serialcomm.
From www.odata.de
Detect Serial Ports Hardware Devicemap Serialcomm The name of the entry value is. It's available now in windows, getcommports can directly return a list of comm ports. Web it does so by enumerating the serial ports that are configured under hkey_local_machine\hardware\devicemap\serialcomm. Web this function obtains the com port numbers from the hklm\hardware\devicemap\serialcomm. Web serial port information is held in the registry under the key hkey_local_machine\hardware\devicemap\serialcomm. Web. Hardware Devicemap Serialcomm.
From blog.csdn.net
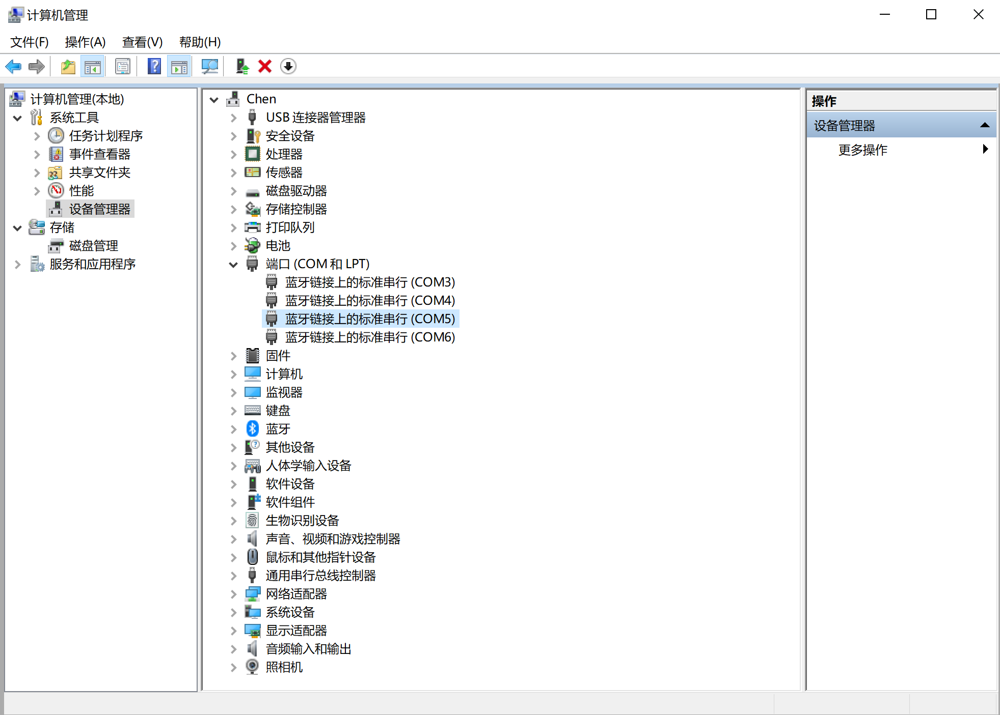
自动识别查找特定的串口号 比如设备管理器中Modem属性里的串口 按这个方法可以获取设备管理器任意信息。C++_c++ 获取串口号CSDN博客 Hardware Devicemap Serialcomm Web serial port information is held in the registry under the key hkey_local_machine\hardware\devicemap\serialcomm. Web writes an entry value under the \registry\machine\hardware\devicemap\serialcomm key. Gets an array that contains. It's available now in windows, getcommports can directly return a list of comm ports. Web this function obtains the com port numbers from the hklm\hardware\devicemap\serialcomm. The name of the entry value is. Web. Hardware Devicemap Serialcomm.
From www.cnblogs.com
(转载)Windows ckrgd 博客园 Hardware Devicemap Serialcomm Web serial port information is held in the registry under the key hkey_local_machine\hardware\devicemap\serialcomm. It's available now in windows, getcommports can directly return a list of comm ports. Web 2) open regedit.exe and go to the location hkey_local_machine\hardware\devicemap\serialcomm. Gets an array that contains. Web this function obtains the com port numbers from the hklm\hardware\devicemap\serialcomm. The name of the entry value is.. Hardware Devicemap Serialcomm.
From github.com
GitHub SuInk/resinesp32c3 基于合宙esp32c3打造原神树脂显示屏幕 Hardware Devicemap Serialcomm Web you can see the complete list of com ports connected in windows under the registry key. Gets an array that contains. Web this function obtains the com port numbers from the hklm\hardware\devicemap\serialcomm. The name of the entry value is. Web serial port information is held in the registry under the key hkey_local_machine\hardware\devicemap\serialcomm. Web writes an entry value under the. Hardware Devicemap Serialcomm.
From support.dagoma.fr
Mon imprimante estelle bien connectée à l'ordinateur ? dagoma Hardware Devicemap Serialcomm Web writes an entry value under the \registry\machine\hardware\devicemap\serialcomm key. Web this function obtains the com port numbers from the hklm\hardware\devicemap\serialcomm. Web it does so by enumerating the serial ports that are configured under hkey_local_machine\hardware\devicemap\serialcomm. It's available now in windows, getcommports can directly return a list of comm ports. Web serial port information is held in the registry under the key. Hardware Devicemap Serialcomm.
From visualstudioprog.blogspot.com
Visual Studio Programming USB Virtual Comport Assignements Hardware Devicemap Serialcomm Web writes an entry value under the \registry\machine\hardware\devicemap\serialcomm key. Web 2) open regedit.exe and go to the location hkey_local_machine\hardware\devicemap\serialcomm. Web this function obtains the com port numbers from the hklm\hardware\devicemap\serialcomm. Web serial port information is held in the registry under the key hkey_local_machine\hardware\devicemap\serialcomm. The name of the entry value is. Gets an array that contains. Web you can see the. Hardware Devicemap Serialcomm.
From www.manualdomaker.com
Como adicionar porta serial no Wine Hardware Devicemap Serialcomm It's available now in windows, getcommports can directly return a list of comm ports. Web this function obtains the com port numbers from the hklm\hardware\devicemap\serialcomm. The name of the entry value is. Gets an array that contains. Web you can see the complete list of com ports connected in windows under the registry key. Web writes an entry value under. Hardware Devicemap Serialcomm.
From www.reddit.com
Arduino not connecting to PC r/arduino Hardware Devicemap Serialcomm Web serial port information is held in the registry under the key hkey_local_machine\hardware\devicemap\serialcomm. It's available now in windows, getcommports can directly return a list of comm ports. Web this function obtains the com port numbers from the hklm\hardware\devicemap\serialcomm. Gets an array that contains. Web writes an entry value under the \registry\machine\hardware\devicemap\serialcomm key. Web 2) open regedit.exe and go to the. Hardware Devicemap Serialcomm.
From blog.avislab.com
UFOC PC Monitor Avislab сайт для палких паяльників Hardware Devicemap Serialcomm Web serial port information is held in the registry under the key hkey_local_machine\hardware\devicemap\serialcomm. The name of the entry value is. Gets an array that contains. Web it does so by enumerating the serial ports that are configured under hkey_local_machine\hardware\devicemap\serialcomm. Web this function obtains the com port numbers from the hklm\hardware\devicemap\serialcomm. Web writes an entry value under the \registry\machine\hardware\devicemap\serialcomm key. Web. Hardware Devicemap Serialcomm.
From www.csdn.net
打开串口显示串口打开失败或者是串口被占用是什么问题 CSDN Hardware Devicemap Serialcomm Web 2) open regedit.exe and go to the location hkey_local_machine\hardware\devicemap\serialcomm. The name of the entry value is. Web it does so by enumerating the serial ports that are configured under hkey_local_machine\hardware\devicemap\serialcomm. Web writes an entry value under the \registry\machine\hardware\devicemap\serialcomm key. It's available now in windows, getcommports can directly return a list of comm ports. Web you can see the complete. Hardware Devicemap Serialcomm.
From hackeazy.blogspot.com
What is Windows Registry ? HcKEzY Hardware Devicemap Serialcomm Web this function obtains the com port numbers from the hklm\hardware\devicemap\serialcomm. The name of the entry value is. It's available now in windows, getcommports can directly return a list of comm ports. Web you can see the complete list of com ports connected in windows under the registry key. Gets an array that contains. Web it does so by enumerating. Hardware Devicemap Serialcomm.
From blog.csdn.net
【MFC串口】关于串口查找的两种方式_vc 找串口CSDN博客 Hardware Devicemap Serialcomm Web you can see the complete list of com ports connected in windows under the registry key. Web writes an entry value under the \registry\machine\hardware\devicemap\serialcomm key. Web it does so by enumerating the serial ports that are configured under hkey_local_machine\hardware\devicemap\serialcomm. Web serial port information is held in the registry under the key hkey_local_machine\hardware\devicemap\serialcomm. Gets an array that contains. Web 2). Hardware Devicemap Serialcomm.
From www.mikrocontroller.net
Serialports in Win32 App finden Hardware Devicemap Serialcomm It's available now in windows, getcommports can directly return a list of comm ports. The name of the entry value is. Web this function obtains the com port numbers from the hklm\hardware\devicemap\serialcomm. Web writes an entry value under the \registry\machine\hardware\devicemap\serialcomm key. Web serial port information is held in the registry under the key hkey_local_machine\hardware\devicemap\serialcomm. Web it does so by enumerating. Hardware Devicemap Serialcomm.
From a46554.blogspot.com
Engineer Ray's Blog GO List all the serial port in windows use Hardware Devicemap Serialcomm Web writes an entry value under the \registry\machine\hardware\devicemap\serialcomm key. Web this function obtains the com port numbers from the hklm\hardware\devicemap\serialcomm. Web serial port information is held in the registry under the key hkey_local_machine\hardware\devicemap\serialcomm. It's available now in windows, getcommports can directly return a list of comm ports. Gets an array that contains. Web it does so by enumerating the serial. Hardware Devicemap Serialcomm.
From a46554.blogspot.com
Engineer Ray's Blog GO List all the serial port in windows use Hardware Devicemap Serialcomm Web serial port information is held in the registry under the key hkey_local_machine\hardware\devicemap\serialcomm. Gets an array that contains. Web this function obtains the com port numbers from the hklm\hardware\devicemap\serialcomm. Web it does so by enumerating the serial ports that are configured under hkey_local_machine\hardware\devicemap\serialcomm. The name of the entry value is. Web 2) open regedit.exe and go to the location hkey_local_machine\hardware\devicemap\serialcomm.. Hardware Devicemap Serialcomm.
From www.yumpu.com
Hardware and Soft Hardware Devicemap Serialcomm Gets an array that contains. Web serial port information is held in the registry under the key hkey_local_machine\hardware\devicemap\serialcomm. The name of the entry value is. Web it does so by enumerating the serial ports that are configured under hkey_local_machine\hardware\devicemap\serialcomm. It's available now in windows, getcommports can directly return a list of comm ports. Web you can see the complete list. Hardware Devicemap Serialcomm.